ProCalV5, développé par Prime Technologies Inc., est un logiciel de gestion d'étalonnage (CMS) de référence dans son domaine. Cette solution spécialisée permet aux entreprises de garantir la précision et l'efficacité de leurs équipements grâce à un suivi rigoureux des processus d'étalonnage. ProCalV5 offre une suite complète d'outils comprenant la gestion des immobilisations et la conformité aux normes industrielles. Particulièrement apprécié dans les secteurs des sciences de la vie, de l'énergie et des laboratoires d'analyse, ce logiciel s'adresse principalement aux ETI et grandes entreprises ayant des exigences strictes en matière de qualité et de conformité réglementaire.

Vous êtes propriétaire du logiciel "ProCalV5" ? Revendiquez votre logiciel

Note moyenne

4.4

Intégrations
4.6
Intégrations
4.6
Ergonomie
4.5
Support client
4.3
Potentiel d'évolution
4.4
Budget
4.0
Prix

Secteurs d'activité

Industrie
60 %
Services
20 %
Logistique
10 %
Transport
10 %

Cibles client

Entreprises de Taille Intermédiaire (ETI)
50%
Moyennes et Grandes Entreprises (MGE)
40%
Petites et Moyennes Entreprises (PME)
10%
Sandra - Experte logiciel

Avez-vous déjà utilisé ProCalV5 ?

Partagez vos expériences avec d'autres acheteurs de logiciels.

A propos

Fonctionnalités essentielles de ProCalV5

ProCalV5 offre une solution complète pour la gestion de l'étalonnage avec des fonctionnalités avancées pour garantir précision et conformité:
  • Gestion des étalonnages - Planification, exécution et documentation des processus d'étalonnage avec traçabilité complète
  • Tableaux de bord personnalisables - Visualisation en temps réel des données critiques pour une prise de décision éclairée
  • Gestion des immobilisations - Suivi complet du cycle de vie des équipements et instruments
  • Rapports prédéfinis - Génération automatique de rapports conformes aux exigences réglementaires
  • Compatibilité Fluke - Intégration native avec les calibrateurs de processus Fluke pour une documentation fluide
Évolutions futures attendues: Intégration de l'IA pour la prédiction des besoins d'étalonnage, interface mobile améliorée et expansion des capacités d'analyse prédictive.

Atouts majeurs

Gestion précise de l'étalonnage Compatibilité Fluke intégrée Rapports de conformité avancés Tableaux de bord personnalisables

Vidéo

Visionner la vidéo
Marketing with Agentforce

Vidéo présentation ProCalV5

Nos experts

Besoin d'aide pour choisir ?

Nos experts sont là pour vous accompagner gratuitement dans le choix de votre logiciel.

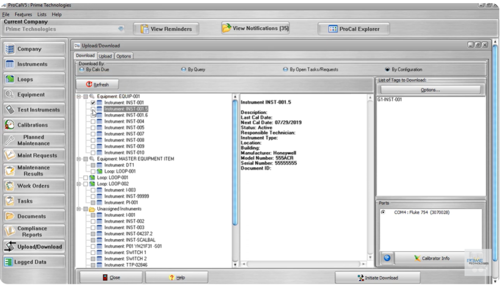
Captures d'écran de ProCalV5

ProCalV5
ProCalV5
ProCalV5
ProCalV5
/
ProCalV5

Livres blancs pour ProCalV5

Livre blanc – Lefebvre Dalloz – Principales nouveautés du Mémento Social 2024
SIRH

Livre blanc – Lefebvre Dalloz – Principales nouveautés du Mémento Social 2024

Livre blanc – Lefebvre Dalloz – Sélection spéciale RH
SIRH

Livre blanc – Lefebvre Dalloz – Sélection spéciale RH

Mission GED – votre feuille de route pour réussir
Gestion de projets

Mission GED – votre feuille de route pour réussir

Rejoignez les 16 000+ entreprises qui ont obtenu leur audit gratuit !

Découvrez les meilleures solutions logicielles adaptées à vos besoins.

100% gratuit 15 ans d'expérience logicielle Réponse en moins de 48 heures Impartial 40 000+ entreprises accompagnées

100% gratuit 15 ans d'expérience logicielle Réponse en moins de 48 heures Impartial 40 000+ entreprises accompagnées

100% gratuit 15 ans d'expérience logicielle Réponse en moins de 48 heures Impartial 40 000+ entreprises accompagnées