LogicalDOC est une solution de gestion électronique de documents (GED) développée par LogicalDOC Srl, qui aide les organisations à prendre le contrôle de leur documentation. Ce système GED permet de créer, coéditer et coordonner des documents tout en optimisant leur récupération et l'automatisation des processus métier. Il propose une interface web moderne, une intégration avec Microsoft Office et Outlook, ainsi qu'une importation automatique à partir des dossiers partagés. Particulièrement adapté aux banques, entreprises médicales, secteurs mécaniques et municipalités de taille moyenne, LogicalDOC répond aux besoins des PME comme des grandes entreprises grâce à sa flexibilité et ses fonctionnalités collaboratives.

Vous êtes propriétaire du logiciel "LogicalDOC" ? Revendiquez votre logiciel

Note moyenne

4.5

Ergonomie
4.6
Ergonomie
4.6
Support client
4.5
Potentiel d'évolution
4.3
Intégrations
4.4
Budget
4.3
Prix

Secteurs d'activité

Finance/Banque
30 %
Services
25 %
Industrie
25 %
Communication/Marketing
20 %

Cibles client

Petites et Moyennes Entreprises (PME)
45%
Entreprises de Taille Intermédiaire (ETI)
35%
Moyennes et Grandes Entreprises (MGE)
20%
Sandra - Experte logiciel

Avez-vous déjà utilisé LogicalDOC ?

Partagez vos expériences avec d'autres acheteurs de logiciels.

A propos

Fonctionnalités principales de LogicalDOC

LogicalDOC offre un ensemble complet de fonctionnalités pour la gestion électronique des documents :
  • Gestion documentaire avancée : création, stockage, organisation et indexation des documents avec workflows personnalisables
  • Collaboration en temps réel : co-création et coordination documentaire via l'interface web de nouvelle génération
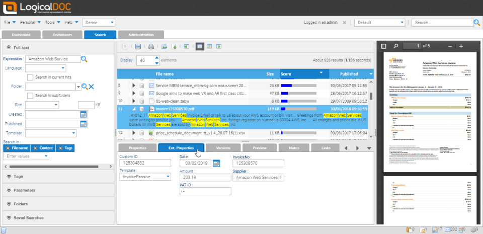
  • Récupération rapide du contenu : moteur de recherche puissant avec reconnaissance OCR pour les documents numérisés
  • Automatisation des processus métier : workflows documentaires configurable selon vos besoins spécifiques
  • Intégration Microsoft : connexion native avec Microsoft Office et Outlook pour une expérience utilisateur fluide
Les utilisateurs apprécient particulièrement la fonction d'importation automatique depuis les dossiers partagés, la gestion des versions, les outils de signature électronique, ainsi que les capacités de knowledge management et les data rooms virtuelles sécurisées.

Atouts majeurs

Récupération rapide de documents Interface web intuitive Intégration Microsoft Office Workflows personnalisables

Vidéo

Visionner la vidéo
Marketing with Agentforce

Vidéo présentation LogicalDOC

Nos experts

Besoin d'aide pour choisir ?

Nos experts sont là pour vous accompagner gratuitement dans le choix de votre logiciel.

Captures d'écran de LogicalDOC

LogicalDOC
LogicalDOC
LogicalDOC
LogicalDOC
/
LogicalDOC

Livres blancs pour LogicalDOC

Cahier des charges Logiciel GED
GED

Cahier des charges Logiciel GED

Mission GED – votre feuille de route pour réussir
Gestion de projets

Mission GED – votre feuille de route pour réussir

Livre blanc – Docuware – Archivage électronique des documents : Règles de sécurité, normes et protection des données
Dématérialisation

Livre blanc – Docuware – Archivage électronique des documents : Règles de sécurité, normes et protection des données

Rejoignez les 16 000+ entreprises qui ont obtenu leur audit gratuit !

Découvrez les meilleures solutions logicielles adaptées à vos besoins.

100% gratuit 15 ans d'expérience logicielle Réponse en moins de 48 heures Impartial 40 000+ entreprises accompagnées

100% gratuit 15 ans d'expérience logicielle Réponse en moins de 48 heures Impartial 40 000+ entreprises accompagnées

100% gratuit 15 ans d'expérience logicielle Réponse en moins de 48 heures Impartial 40 000+ entreprises accompagnées